STM8s_步进电机运动控制板-PCB设计
PCB设计
用Altium Designer打开StepperMotor.PrjPcb(File -> Open Project…),在PCB图MotorStepper.PcbDoc(已定义好规则)完成以下步骤。
1.准备工作
(1) 核对原理图,并确保每个元件的编号不重复。
(2) 核对封装(Footprint) ,在本实验中除了2个钽电容和1个铝电解电容,其他所有电容封装为1608[0603];除了2个0.11欧姆的Sense电阻,其他所有电阻封装为J1-0603。
(3) 把原理图导入PCB图,直到提示”No Difference Detected”注意:如果提示”Component Links”错误,打开PCB图,选择”Project”->”Component Links…” -> “Add Pairs Matched By” -> “Perform Update”,然后进入原理图,重新导入PCB
 (4)	打开PCB图,如果看不见元件,可以使(V、D)切换到视角,删除Room(红色区域)
(4)	打开PCB图,如果看不见元件,可以使(V、D)切换到视角,删除Room(红色区域)
 (5)	设置Grid属性
在PCB图上按右键,选择Snap Grid -> Grid Properties。(或快捷键Ctrl+G)把Step X和Step Y设为0.05mm,把Multiplifier设置20x Grid Step。
(5)	设置Grid属性
在PCB图上按右键,选择Snap Grid -> Grid Properties。(或快捷键Ctrl+G)把Step X和Step Y设为0.05mm,把Multiplifier设置20x Grid Step。
 (6)	根据个人喜好,自定义窗口,其中“PCB”和”PCB Inspector”属性窗口经常使用到,所以最好是自定义这两个窗口方便打开,步骤如下:按右下角的“PCB”按钮,分别打开“PCB”和“PCB Inspector”属性窗口。将其拖动到右下角固定,“PCB”窗口的Compoment和Net可以显示元件和网络信息(例如哪些网络是Un-routed),“PCB Inspector”可以显示元件坐标等信息。
(6)	根据个人喜好,自定义窗口,其中“PCB”和”PCB Inspector”属性窗口经常使用到,所以最好是自定义这两个窗口方便打开,步骤如下:按右下角的“PCB”按钮,分别打开“PCB”和“PCB Inspector”属性窗口。将其拖动到右下角固定,“PCB”窗口的Compoment和Net可以显示元件和网络信息(例如哪些网络是Un-routed),“PCB Inspector”可以显示元件坐标等信息。
 (7)	字符的Height和Width分别设为0.8mm和0.08mm按下Ctrl+A选中所有元件,然后在“PCB Inspector”窗口点击“all types of objects”,然后选“Display only” -> “Text”,就可以一次过修改所有字体。修改完毕后要还原成显示“all types of objects”。
(7)	字符的Height和Width分别设为0.8mm和0.08mm按下Ctrl+A选中所有元件,然后在“PCB Inspector”窗口点击“all types of objects”,然后选“Display only” -> “Text”,就可以一次过修改所有字体。修改完毕后要还原成显示“all types of objects”。
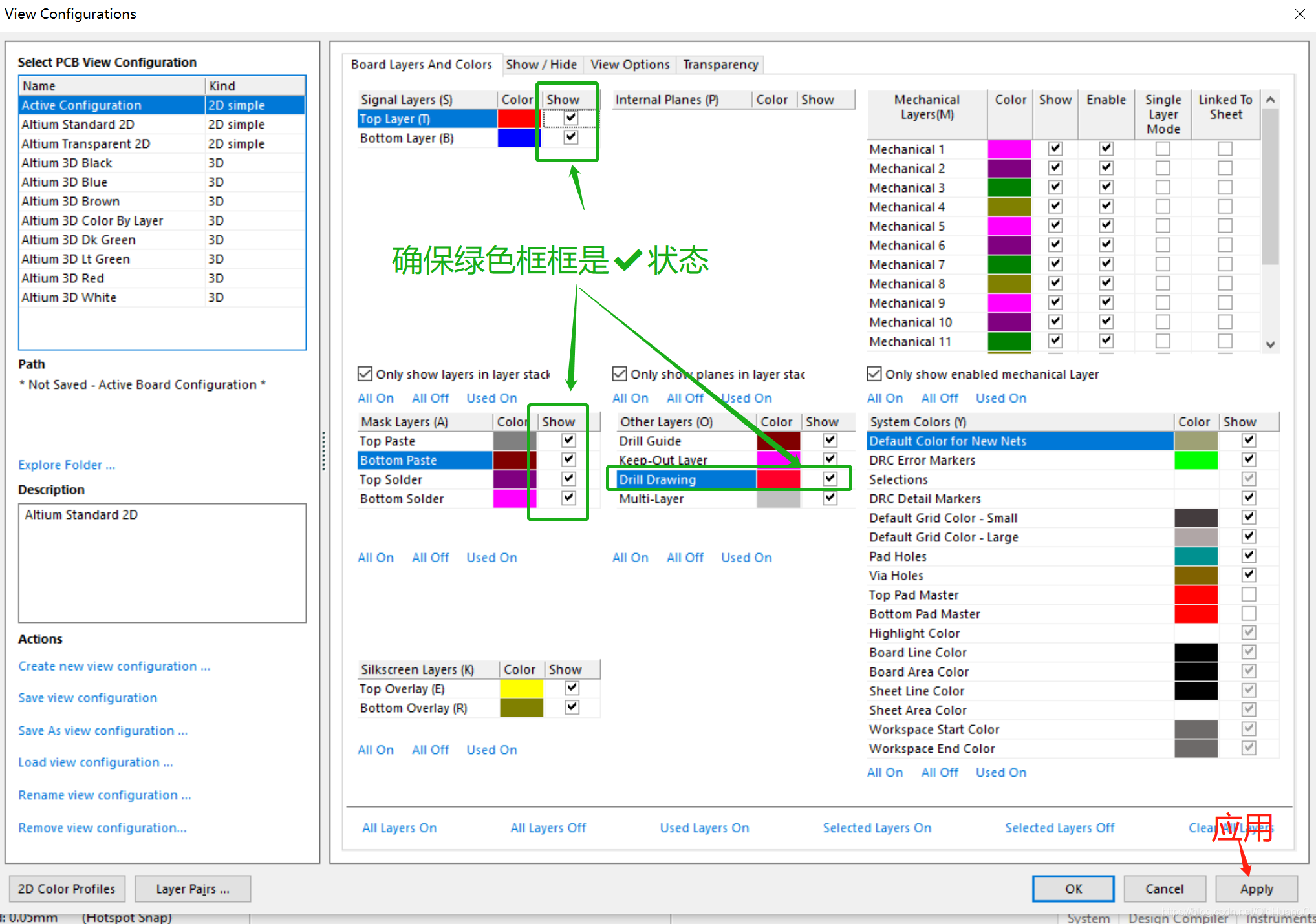
 (8)	 利用快捷键L打开view configurations,确保Top layer、Buttom layer、四个mask layers和DrillDrawing是打钩状态,这样才不会因被隐藏而看不见。
(8)	 利用快捷键L打开view configurations,确保Top layer、Buttom layer、四个mask layers和DrillDrawing是打钩状态,这样才不会因被隐藏而看不见。

2.布局与布线
在本实验中,应该遵循如下规则
–	Pad, Track, Via相互之间的间距不得小于0.3mm
–	Polygon与Pad, Track, Via之间的间距不得小于0.4mm
–	字符与Pad, Via之间的间距不得小于0.1mm
–	线宽不得小于0.2mm
–	Via的内径0.3mm,外径0.6mm
–	字符的Height和Width分别为0.8mm和0.08mm
–	字符和焊盘、过孔之间的距离至少0.1mm
–	线一定要从IC的焊盘的中间引出
–	12V电源线主干部分设为0.8mm
–	VCC电源线主干部分设为0.6mm
–	12V和VCC电源线的分支部分(包括GND)在不违反间距的规则下设为0.3mm
–	信号线宽0.2mm
–	普通过孔内径和外径分别设为0.3mm和0.6mm
–	大电流过孔(主干12V, VCC, GND)内径和外径分别设为0.5mm和1.0mm
–	对大电流线路:SPX3819的12V和VCC部分、A4988的12V, COILA+, COILA-, COILB+, COILB-以及连接两个Sense电阻的部分、进行铺铜
–	布好所有线后,给正反面(Top Layer & Bottom Layer)的GND铺铜
–	铺铜设置时,要选中”Is Poured”和”Remove Dead Copper”,下拉框选择”Pour All Same Net Objects”
(1)根据规则,已完成布线的效果如下图。 (2)铺铜后最终完成的效果
(2)铺铜后最终完成的效果


操作异常问题与解决方案
 异常问题一:按照教程进行PCB的标签字符大小设置,但设置后大小依然不统一。
异常问题一:按照教程进行PCB的标签字符大小设置,但设置后大小依然不统一。
解决方法: Ctrl+A选中所有元件,然后在“PCB Inspector”窗口点击“all types of objects”,然后选“Display only” -> “Text”,就可以一次过修改所有字体。修改后需要按Enter键确认,否则修改无效!修改完毕后要还原成显示“all types of objects”
 异常问题二:过孔无法连线
异常问题二:过孔无法连线
 解决方法:新添加的过孔,除了需要设置内外径,还需要设置NET,你需要那种线可以连接过孔,就选相应的即可。
解决方法:新添加的过孔,除了需要设置内外径,还需要设置NET,你需要那种线可以连接过孔,就选相应的即可。

Pcb制作的总结:
1、 pcb设计必须满足生产工艺的要求,如果做出来的pcb无法生产也就没有了意义。通常Pad, Track, Via相互之间的间距不得小于0.3mm。Polygon与Pad, Track, Via之间的间距不得小于0.4mm;字符与Pad, Via之间的间距不得小于0.1mm;线宽不得小于0.2mm;Via的内径0.3mm,外径0.6mm;字符的Height和Width分别为0.8mm和0.08mm。 2、 pbc的布线和布局要考虑信号质量的问题 3、 所有的导线,都又寄生电阻电容电感,RLC效应会影响对电流电压,对高速传输的电路影响非常大。因此在布线的时候要考虑两根导线的距离不能太近。 4、 电源和地线间的回路需要尽量的短,尽量使用星型布线,减少点对点的距离,电源和地线处理不好,会使产品的性能下降,有时甚至影响到整个系统的稳定性。所以对电源、地线的布线要认真对待,把电源、地线所产生的噪音干扰降到最低限度。 5、 尽量将大的干扰源放在pcb板角落,比如开关电源、电源芯片、晶振等,实在无法做到可以GND隔离。 6、 将多引脚与其它模块连接的芯片放在板子中间,比如单片机。 7、 布局时分区,将模拟电路和数字电路隔开。 8、 数字、模拟元器件及其相应走线尽量远离并限定在各自的布线区域内。 9、 对于大电流线路,需要铺铜,有效增大连通率,散热等。 10、 插座之类的,放到pcb板旁 11、 为了拥有更好的去耦效果,尽量将去耦电容靠近芯片电源引脚。 12、 尽量遵循,尽可能的减少回路、线路的长度的布线原则。对于信号线,越多信号质量越好,有时还需要考虑时序的问题。 13、 优先先布关键的信号线,例如内存的数据线和地址线。 14、 转弯时不要用锐角,除非有分支,尽量少用直角,尽量用钝角。 15、 布局时,元器件周围留出电源和地走线的空间。 16、 确定元器件放置方向,尽量使数字信号及模拟信号引脚朝向各自布线区域。 17、 对于模拟器件,相互靠近且放置在PCB上包含SDA、SCL、TXA1、TXA2、RIN、VC、VREF信号走线的一面 18、 SDA、SCL、TXA1、TXA2、RIN、VC、VREF信号走线周围避免放置高噪声元器件。尤其是iic协议这些对信号完整性要求非常高的 19、 旁路电容到相应IC的走线尽量避免使用过孔。 20、 高频信号应减少使用过孔连接,避免使用直角转弯,尽量使用45°角代替。
最后的总结:
Pcb的布线与布局,是整个项目中难度最高的,虽然有参考图,降低了难度,但在实际工作中,我们没有参考,也没有人给我们制定规则,这就需要我们学会如何布局和布线。布线是本项目中的重要步骤,可以说前面的原理图设计和各种准备工作都是为它而做的。在整个PCB板设计中,布线的设计过程工作量最大。PCB板布线分单面布线、 双面布线及多层布线。布线规则可以预先设定,包括走线的弯曲次数、导通孔的数目、步进的数目等。刚开始,我和我的小组成员跟着模板一步一步的模仿布线,花了半天时间就差不多完成了,后来,我们尝试了自己布局自己布线,结果花了几天时间,无功而返。出现了很多问题,比如布局好了之后布线,发现线太绕了、空间不够、信号质量问题、连通性等等的问题,于是我们又重新改重新布线,如此反复。花费了大量的时间和精力,却无功而返。其实对于初学者而已,我们先学会模仿,在模仿中慢慢领悟,pcb制作并不可以快速精通,如果没学会走路就先不要想跑,这样会产生挫败感,打击我们对学习pcb制作的信心。
